Resultados de la búsqueda para "POM"
Bienvenido a la picadora de carne Web3: tu dinero, los sueños del equipo detrás del proyecto, son el botín de los KOL.
Este artículo analiza la influencia de los KOL (líderes de opinión) en la toma de decisiones de los consumidores en el mundo Web3, señalando que su influencia supera a la del equipo detrás del proyecto. A través del modelo POM, revela el papel clave de las preferencias individuales, el marketing de marca y la influencia de otros en la elección de tokens, enfatizando que el defensor de KOL puede determinar el éxito o fracaso de un token.
動區BlockTempo·2025-09-09 02:25
La nueva infraestructura de cadena pública en la era Meme2.0: MemeCore
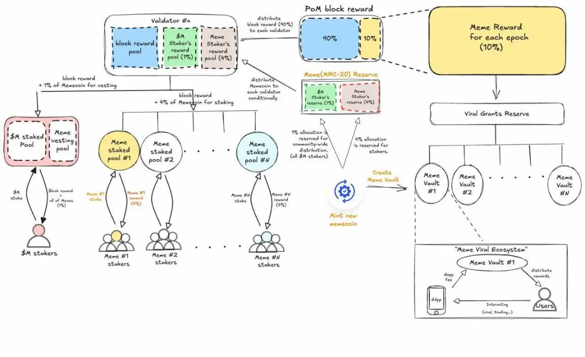
Este artículo fue escrito en conjunto por Klein Labs y K1 Research. Puntos Clave De vasallo a soberano: la actualización del paradigma de Meme MemeCore rompe el viejo patrón de dependencia de los proyectos Meme de las grandes cadenas públicas, impulsando la transición de Meme de "símbolos especulativos" a "activos estructurados" a través de una arquitectura de cadena pública nativa + consenso cultural. Su volumen de transacciones en cadena y capitalización de mercado validan la viabilidad de este modelo. La revolución del bucle cerrado de la economía de la atención MemeCore vincula por primera vez la capacidad de difusión de Meme, el consenso cultural y los incentivos en cadena, construyendo un modelo económico de "el comportamiento es valor". A través del mecanismo Proof of Meme (PoM), la creación, difusión e interacción de los usuarios se convierte directamente en recompensas en tokens, resolviendo el dolor principal en el ecosistema tradicional de Meme en el que "la atención se consume sin compensación", logrando
M-5,09%
PANews·2025-08-20 12:28
news-image
El intercambio WEEX lanza los futuros perpetuos de HYB, KORI y VELVET.
Según informes de Mars Finance, el 16 de julio, el intercambio WEEX anunció que la plataforma ha lanzado los contratos perpendiculares de U: Hybrid (HYB), Kori The Pom (KORI) y Velvet (VELVET). Los datos de Coingecko muestran que WEEX ha lanzado un total de 754 contratos perpetuos, ocupando el segundo lugar en cantidad de pares de monedas en el comercio de derivados.
VELVET-0,19%
MarsBitNews·2025-07-16 05:35
¿Qué es MemeX? Una guía completa
MemeX reduce la barrera de entrada para la creación de memecoins al ofrecer una plataforma intuitiva sin código construida sobre la blockchain MemeCore L1. A través de curvas de vinculación y recompensas de PoM, MemeX crea una economía meme sostenible, donde el compromiso de la comunidad influye directamente en el valor del token. MemeX es más que un
CoinRank·2025-07-01 09:35
China impone nuevas tarifas antidumping sobre plásticos a EE. UU., UE, Japón y Taiwán
China respondió a cuatro economías importantes—Estados Unidos, la Unión Europea, Japón y Taiwán—el domingo imponiendo fuertes aranceles antidumping sobre los copolímeros de POM, un tipo de plástico de ingeniería utilizado en todo, desde electrónica y piezas de automóviles hasta equipos médicos. Esta actualización vino directamente de C
Cryptopolitan·2025-05-18 11:07
MemeCore lanza la estructura de incentivos PoM on-chain: ¿el mercado de Meme moneda alcanza un punto de inflexión hacia el crecimiento a largo plazo?
> Si el consenso es la base de la moneda, Meme podría merecer una redefinición. Escrito por: ChandlerZ, Foresight News Las monedas Meme siempre han sido uno de los tipos de activos más observados pero también más fácilmente pasados por alto en el mundo de las criptomonedas. Por un lado, a menudo activan rápidamente el entusiasmo del mercado con un umbral de entrada muy bajo, aumentando el volumen de transacciones en un corto período de tiempo; por otro lado, la mayoría de los proyectos de monedas Meme tienen una vida útil muy corta, carecen de una lógica de gobernanza profunda y de un soporte de valor, y finalmente se convierten en productos consumibles en un ciclo especulativo. Basado en esto, MemeCore anuncia el lanzamiento del mecanismo "Proof of Meme (PoM)", combinando su visión del nuevo modelo económico de Meme "Meme 2.0" para abrir un nuevo camino de desarrollo para el ecosistema de moneda Meme. A diferencia de los proyectos tradicionales de Meme que se centran en
MEME0,42%
ForesightNews·2025-05-13 02:02
news-image
Cadena de bloques Desatada: Explora la Mainnet de NOW Chain con MobiNODE disponible AHORA!
Con su creativo mecanismo de consenso Proof of Mobile (PoM), NOWChain, integrado perfectamente con mobiNODE, está listo para revolucionar la tecnología blockchain. Experimenta esta tecnología de vanguardia de primera mano a través de la aplicación NOWChain, ahora disponible en la Apple App Store. Prueba de móvil: Un salto
MOBILE-3,55%
APP-1,14%
CaptainAltcoin·2024-12-14 08:08
Cargar más

Etiquetas populares

Temas de actualidad

Más
Opera con criptomonedas en cualquier momento y lugar
qrCode
Escanea para descargar la aplicación de Gate
Comunidad
Español
  • 简体中文
  • English
  • Tiếng Việt
  • 繁體中文
  • Español
  • Русский
  • Français (Afrique)
  • Português (Portugal)
  • Bahasa Indonesia
  • 日本語
  • بالعربية
  • Українська
  • Português (Brasil)